Automatisme 1

Formation - TIA PORTAL - 04/2021

Méthode SCL

SCL : Configuration matériel : référence de la CPU

Configuration matériel : ajoutez une carte d’E/S

Table d’E/S

Table de visualisation pour Test des E/S

Conf. Bits systèmes : mémentos système et cadence

Table de variables standard

Arborescence du projet et OB1

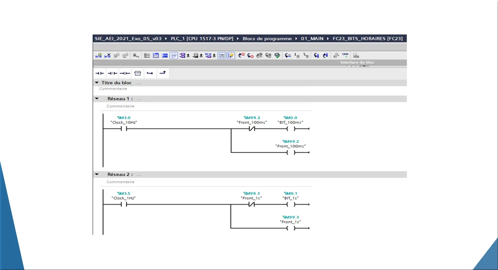
FC23_BITS_HORAIRES

FC55_SURV

FC60_GESTION_MMA

Création du FC de séquence

DB202_SEQ_CHARIOT

FC202_SEQ_CHARIOT

Gestion des sorties TOR

3.1 Synthese SCL

Arborescence finale SCL

OB1_Main SCL

FC23_BITS_HORAIRES

FC55_SURV

FC60_GESTION_MMA

FC202_SEQ_CHARIOT

FC900_SORTIE_TOR